Zwroty
Płatność może zostać zwrócona wielokrotnie na łączną kwotę nieprzekraczającą kwoty płatności i jest to dozwolone tylko w przypadku
płatności w statusie CONFIRMED.
Paynow akceptuje zwroty z minimalną kwotą 1 PLN dla płatności kartą a dla innych metod 0,01 PLN.
Aby móc dokonać zwrotu za pomocą API, Twój sklep musi mieć włączoną opcję „dziennie” w Harmonogramie wypłat dla danego sklepu. Środki potrzebne do dokonania zwrotu zostaną pobrane z Twojego salda.
Zwroty oczekujące - opcjonalne
Zwrot oczekujący to specjalny rodzaj zwrotu, który można zainicjować nawet jeśli kwota zwrotu przekracza saldo.
Po zainicjowaniu taki zwrot będzie miał status NEW.
Po zgromadzeniu wystarczającej ilości środków na saldzie zwroty zostaną przetworzone przy użyciu algorytmu FIFO (co oznacza, że
zwroty są przetwarzane w kolejności, w jakiej zostały zainicjowane).
Jeśli nie zgromadzisz wymaganych środków na zwrot na saldzie przez 120 godzin (5 dni, wartość domyślna),
status zwrotu zmieni się na CANCELLED.
Możesz zmienić czas, po którym zwroty oczekujące zostaną anulowane - jednostką tego parametru jest godzina.
Aby włączyć tę funkcję w swoim sklepie i/lub zmienić domyślny czas anulowania zwrotu oczekującego (opcjonalnie), przejdź
do zakładki Ustawienia > Zwroty oczekujące w Panelu Merchanta.
Diagram procesu zwrotu
Poniższy diagram sekwencji przedstawia proces zwrotu zakończony sukcesem:

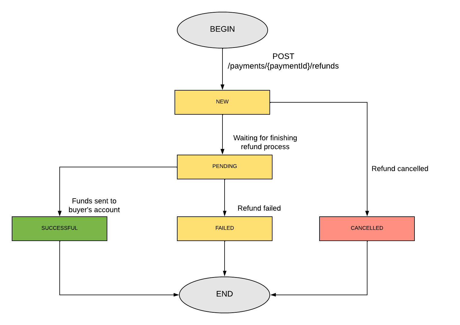
Mapa statusów zwrotu
Na poniższym obrazku przedstawiono wszystkie statusy, jakie może przyjąć zwrot, oraz możliwe przejścia między nimi:

Wyjaśnienie:
| Code | Description |
|---|---|
| NEW | Zwrot został zaakceptowany. |
| PENDING | Paynow rozpoczyna przetwarzanie żądania zwrotu. |
| SUCCESSFUL | Zwrot został pomyślnie przetworzony przez Paynow, a pieniądze zostały przelane na konto kupującego. |
| FAILED | Wystąpił problem podczas przetwarzania zwrotu. Pieniądze nie zostały przelane na rzecz kupującego. |
| CANCELLED | Zwrot został anulowany. Pieniądze nie zostały przelane na rzecz kupującego. Anulować można tylko zwroty o statusie NEW. |